服务咨询
全天高效服务

- Tel:13533491614
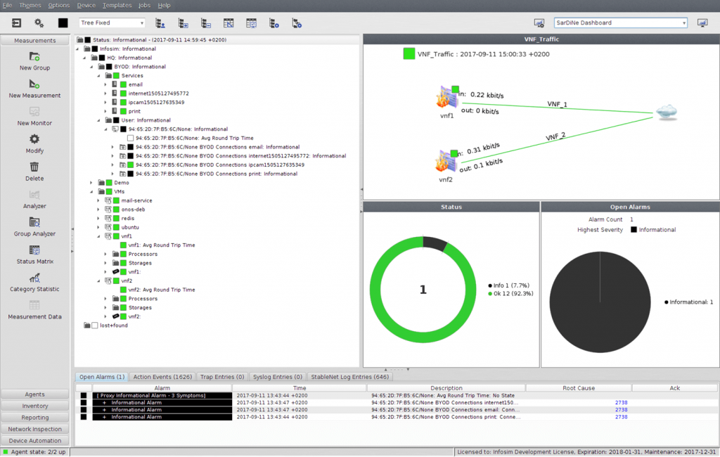
要了解一个解决方案的功能和优势,最好的方法就是看各种使用案例和实例。为此,本页面提供了不同的StableNet®使用案例,并配有相应的截图。这些用例的范围从传统电信和企业网络到SDN和NFV,再到物联网、工业4.0和云环境。
它们的特点是统一的网络和服务管理,包括发现和库存、故障管理和自动根源、性能管理和报告,以及NCCM–所有这些都是跨筒仓、跨供应商、跨技术的。
该StableNet ®配置生成器门户和底层资源管理是实现零接触自动化的重要一步。它们允许创建复杂的初始设备配置的工作流程–独立于供应商,并基于一个方便的Web的UI。所有这一切都是完全集成和基于众所周知的StableNet ®机制。阅读更多>>
尊敬的客户及合作伙伴:
感谢您长期以来对艾体宝的关注与支持!为提供更优质、稳定的服务体验,我们已完成官网的全面迁移升级,现正式启用全新平台。
新官网地址:https://www.itbigtec.com/
如您遇到任何访问或使用问题,请随时联系我们的技术支持团队:13533491614
感谢您的理解与配合!我们将持续优化产品与服务,期待为您创造更多价值。
艾体宝团队